El sistema EVA ERP en el módulo de Inventario permite realizar ajustes de ingreso y egreso en donde se puede crear su propio tipo de movimiento para llevar un mejor control del proceso realizado.
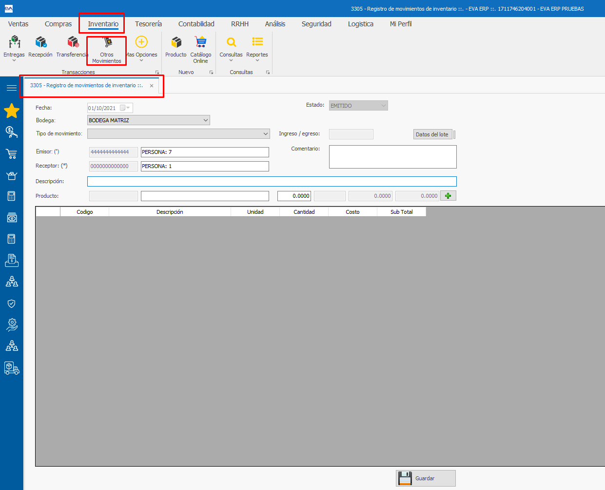
Para realizar un ajuste sea de ingreso o egreso nos dirigimos a la opción 3305 - Registro de movimientos de inventario
Esta se encuentra en la cinta superior Inventario -> Otros movimientos
Una vez aquí procedemos a escoger la Bodega, el tipo de movimiento, persona que emite el registro, persona que recibe el registro, un comentario en donde se detalla de mejor forma el proceso a realizar y la descripción.
*Importante*
Recuerde que usted puede crear todos los tipos de movimiento que usted considere. Para este ejemplo práctico crearemos uno y le asignaremos una cuenta contable. Si usted ya tiene un movimiento creado y una cuenta contable asignada a este tipo de movimiento puede elegir el tipo de movimiento y omitir el paso de la creación del mimso.
Crear el tipo de movimiento
Para crear un tipo de movimiento nuevo o agregar una cuenta contable integrada para el tipo de movimiento a usar, buscamos la siguiente opción 3005 - Tipos de movimientos de inventario
Una vez aquí podemos crear nuestro movimiento damos click en Nuevo tipo de movimiento
Agregamos un nombre, sigla, el tipo de movimiento si es de ingreso o egreso, palomeamos el check si queremos que ese movimiento requiere autorización de un usuario administrador, le asignamos una cuenta contable (Esta cuenta contable su contador debe ayudarle agregandola), escogemos el tipo de comprobante si es de diario o de apertura y al final el tipo de detalle que queremos que se guarde al realizar. Podemos agregar distintos ítems detalle para tener una información más detallada del proceso que realiza al usar este tipo de movimiento creado.
Finalmente guardamos
Listo, tenemos ya nuestro tipo de movimiento creado.
Una vez llenos los demás campos, ingresamos el productos, para esto ya el producto debe estar creado en el sistema, si no lo está puedes crear productos en el siguiente artículo Crear un producto
Posterior se agrega la cantidad de productos a elegir, estos puede ser uno o varios y los vamos agregando dependiendo de la necesidad que se requiera.
Una vez agregado los productos que quiere ingresar o egresar dependiendo del tipo de movimiento elegido, le damos click en guardar
Listo, se guardará y estos productos escogidos se habrá hecho el egreso o ingreso de su stock.